DigitalOcean Kubernetes production Cluster

June 21, 2023

Description of our DOKS setup and tools/applications w/ configurations and brief tutorials.

Setup Overview

We use DigitalOcean Managed Kubernetes (in Amsterdam Datacenter 3/AMS3).
The setup is following:

  • Kubernetes Cluster w/ 2 Node workers s-1vcpu-2gb-intel
  • DigitalOcean Load Balancer for accepting traffic - incoming HTTP requests,
  • Ingress Controller w/ nginx for routing traffic within Cluster into Kubernetes Services.

We use Kubernetes Dashboard, Lens (via kubectl) and kubectl for monitoring and adminsitration.

Majority of application administration is performed by applying config files in following manner.

kubectl apply -f kubernetes-ingress-config.yaml

Overview is carried on either in GUI or by querying via kubectl.

kubectl get nodes
kubectl get deployments
kubectl describe ingress hello-kubernetes-ingress

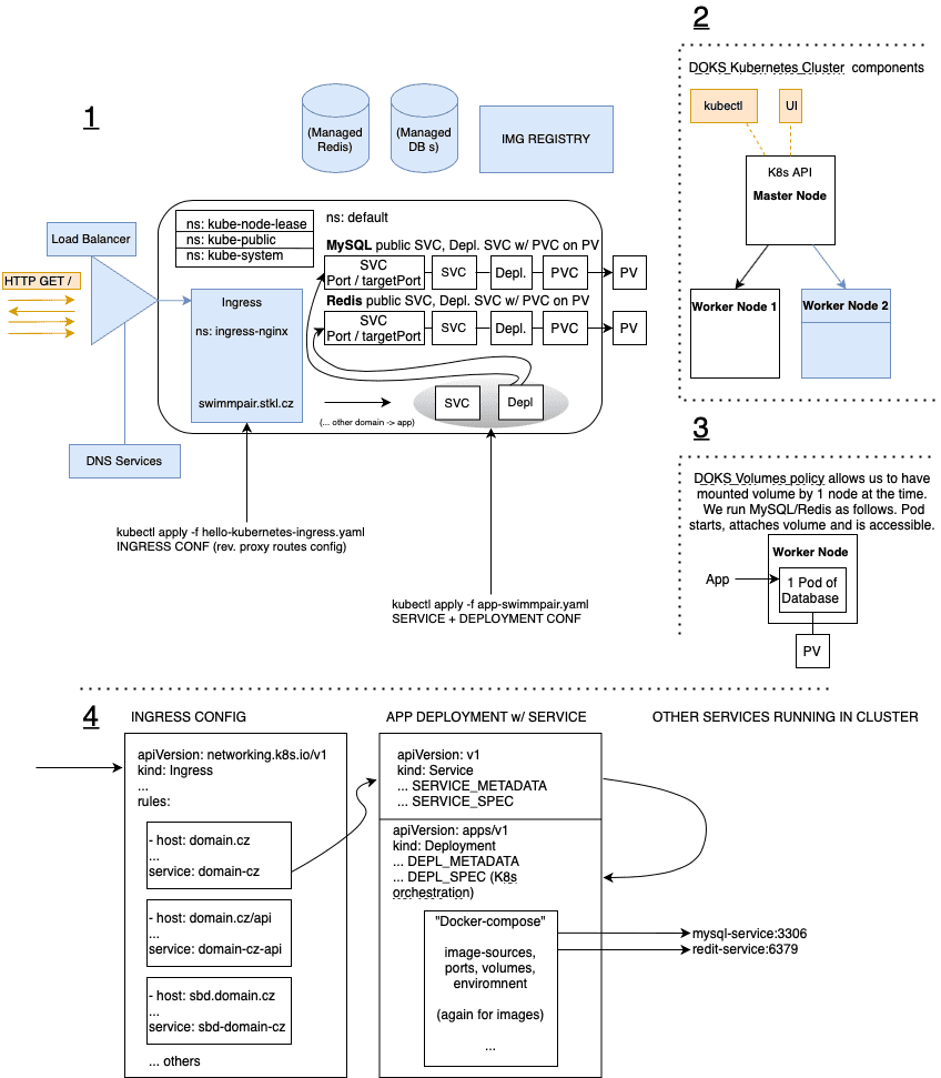
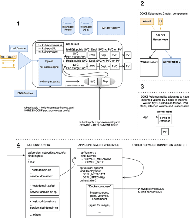
Our K8s cluster overview

  1. Cluster Visualization - blue components are either external (DNS Services, Load Balancer / DBs or Image Registry) or added to the cluster later (Ingress). It shows architecture of MySQL & Redis databases in cluster and one PHP app utilizing it. Orange color is used for external communication/traffic.
  2. Running cluster architecture - 1 DOKS (Master) & 2 Nodes (2nd+ nodes are optional - therefore blue).
  3. DOKS Volume policy - 1 Volume can be attached to just 1 Node at the time. We show how to run 1/1 Replica databases, which is sufficient for simple usecase like ours. You can use Managed by cloud provider ones.
  4. YAML config file - basic example schema.

DOKS Cluster design

Tools running in K8s cluster

  • Load Balancer - Managed Load Balancer by DO outside of cluster.
  • Ingress - (1-Click apps/Helm) w/ nginx.
  • MySQL Deployment - MySQL Database Server in K8s Cluster.
  • Adminer - (adminer Docker image Deployment) Adminer GUI client for browsing DBs running on mysql-service.
  • Redis Deployment - Remote Dictionary Server in K8s Cluster.
  • Cert Manager - (1-Click apps/Helm) for HTTPS.
  • Web applications - Several LAMP/JS web applications.

Kubernetes Objects - general basic must-know

Cluster Architecture

  • Nodes - Master Node, Worker Nodes, (The Kubernetes API)

Workload

  • Deployments - define Pods and ReplicaSets

Services, Load Balancing, and Networking

  • Ingress
  • Service (port, targetPort)

Storage

  • Volume - Persistent Volume
  • Persistent Volume Claim

Configuration

  • Secret

Tasks

  • HorizontalPodAutoscaler - attached to Deployment

Profile picture

Written by Stepan Klos who lives and works in Prague, Czech Republic building useful things. You should follow him on Twitter